コマンド: I/O のマップ
シンボル: 
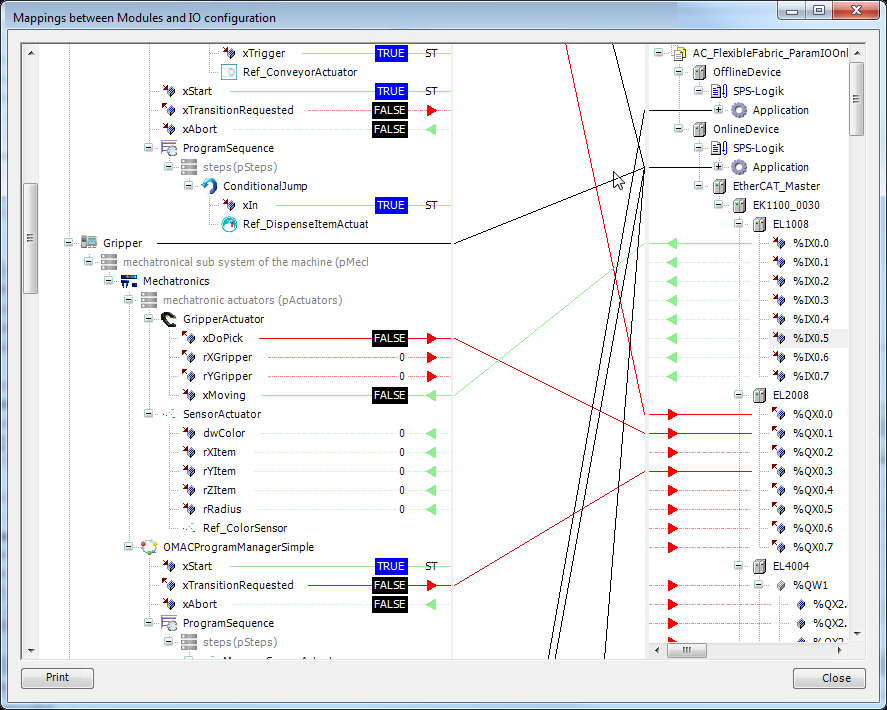
このコマンド (カテゴリ「Composer」) は、モジュールとモジュール間のマッピングを定義するダイアログを開きます。 I/O 構成。

ダイアログの左側には、モジュールのすべての入力と出力がツリー構造で表示されます。 モジュールツリー。右側にはデバイスツリーの構造があります。
トップレベル モジュールのアプリケーションへの接続は、トップレベル モジュールの設定に従って描画されます。この接続は、このダイアログでは変更できません。
入力は緑色の接続と緑色の矢印で表示され、出力は赤色で表示されます。
オープン入力または出力 (接続されていない) は点線で表示されます。
ST 式が入力それぞれにマッピングされている場合。出力すると、接続は「ST」で表示されます。
モジュールとデバイス間の接続は、入力から入力、または出力から出力へのみ可能です。さらに、両方の接続に互換性のあるデータ型が必要です。モジュール間の接続は、入力から出力へ、またはその逆のみ可能です。機器間接続はできません。
接続を作成するには、オープン入力または出力を選択する必要があります。選択したピンは青色の背景で表示されます。入力と出力はドラッグ アンド ドロップで接続されます。接続ターゲットの有効または無効は、異なるマウス ポインタで示されます。入力または出力が占有されている場合、既存の接続は削除されます。
デバイスまたはモジュールが折りたたまれている場合、データの方向を決定できない可能性があるため、接続は黒で描画されます。
さらに折りたたむと (上位デバイスなど)、接続も非表示になります。これは、中央領域の線の太さを減らすことができるため、概要を改善するために行われます。
左側または右側の接続が選択されている場合、対応するデバイスは折りたたまれていても展開されます。
矢印はデータの方向を示します。デバイスが入力と出力を使用している場合、折りたたまれたデバイスには緑と赤の両方の矢印が表示されます。入力のみか出力のみか、データの方向も表示されます。
オンライン モードでは、パラメータの値が左側に表示されます。このビューでは値を変更できません。
モジュールまたはデバイスをダブルクリックすると、それぞれのオブジェクトがエディタで開きます。
ヒント
アプリケーションの境界を越えて接続を設定することもできます。
ヒント
モジュール インスタンスが POU プールにマッピングされている場合、接続線はグレー表示されます。この状況では、IO マッピングは作成できませんが、既存のマッピングは削除できます。
印刷する: このコマンドを使用すると、設定されている I/O マッピングを概要形式で印刷できます。